本文包含开发者如何迁移到标准OAuth流程的全部信息,请仔细阅读。
本页相关主题
为什么要迁移?
由于一些历史原因,在以前App的OAuth授权流程中,商家添加App或进入App之后,Shoplazza会代表App作为OAuth的使用方(client)来发起了OAuth流程,App来接收OAuth的返回结果,如下图所示:
可以看到图中的发起方是Shoplazza,接收方式App, 这样的方式会引起一些问题:
- 由Shoplazza而非App来发起OAuth流程,让App无法掌握发起OAuth的流程灵活性
- 由于发起方不是App,接收OAuth返回结果时,App无法确定其来源和安全性,有安全隐患
- 由于发起方不是App,App无法灵活的变更请求权限列表(scope),而必须通过发邮件的方式变更
因为这些问题,我们希望我们的开发者能够迁移到标准的OAuth流程.
标准的OAuth 流程
标准的OAuth流程应该由OAuth的使用方(client)来发起OAuth流程,如下图的 IETF的标准OAuth流程:Client端是发起OAuth流程一方,同时也接收OAuth的返回结果的一方。
也就是说,在Shoplazza平台中,标准的OAuth流程,应该由App来发起OAuth流程,所以Shoplazza平台出具以下的Shoplazza平台标准的OAuth流程和迁移指南给开发者做迁移的参考,如下:
Shoplazza标准的OAuth 流程
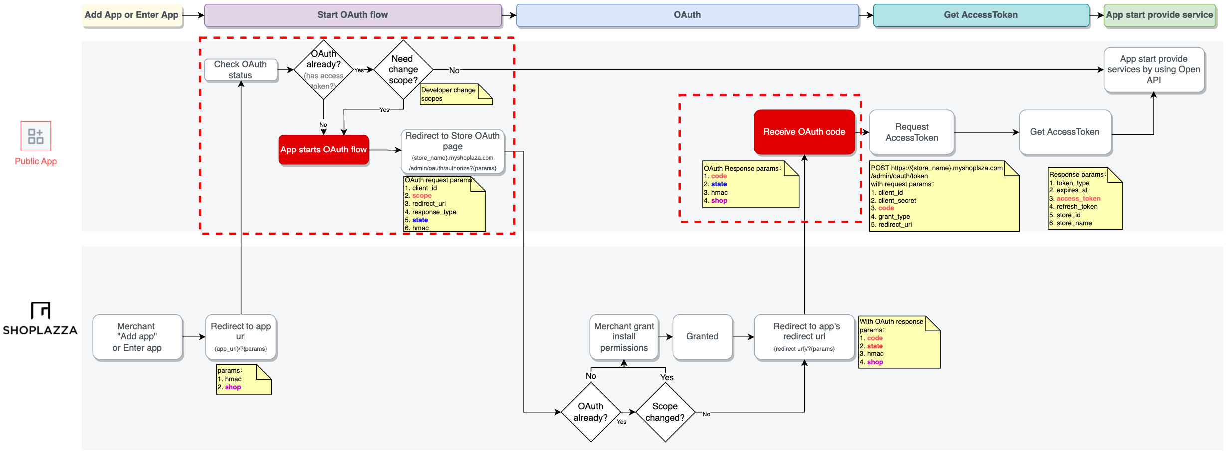
如上图的红色区域,我们把OAuth的发起方交还给App,由App来发起OAuth流程,并且由App来接收OAuth的返回结果,有以下好处:
- 由App发起OAuth流程,让App可以掌握发起OAuth的流程灵活性
- 由App发起OAuth流程,并由App接收OAuth返回结果,可以确定其来源和安全性,消除安全隐患
- 由App发起OAuth流程,App可以灵活的变更请求权限列表(scope)
如何迁移?
新增App发起OAuth请求的逻辑
- 在合作伙伴中心填写App URL:
- 登录进合作伙伴中心.
- 选择你想要修改的App
- 进入App设置页面
- 填写App URL
- 保存设置
- App端处理OAuth的发起流程.
- 在填写了App URL之后,你的App会被变更为标准的OAuth流程,当商家点击App图标进入App时,Shoplazza将重定向到App URL,而不是以前的Redirect URL,所以App需要从App URL来开始处理发起OAuth流程的事务,Shoplazza重定向到其中App URL时会携带以下参数,以便App端可以确定来源店铺和Shoplazza的安全签名:
重定向地址:{app_url}/?{params}
携带参数:
|
参数名 |
描述 |
|
hmac |
Shoplazza生成的安全签名串,用于安全确认 |
|
shop |
店铺域名,用于告知App来源店铺 |
- App开始处理OAuth发起流程,如下图:
- 实现OAuth发起流程:
-
- 检查OAuth状态
-
-
- App自查是否以前已经经过了OAuth流程,可以检查有没有跟store对应的access token,以及这个access token是不是有效的。
- 如果App已经有了一个有效的access token,而且App没有重新申请权限列表的计划,那么App可以直接开始通过跟Shoplazza的Open API互动来为商家提供服务了。
- 如果App没有有效的access token,或者App需要更换权限列表,那么App可以发起OAuth流程来请求授权。
- App自查是否以前已经经过了OAuth流程,可以检查有没有跟store对应的access token,以及这个access token是不是有效的。
-
-
- 发起OAuth流程
-
-
- 如果App没有access token,那么App就可以发起OAuth到店铺来请求商家授权。
- 如果App需要更换权限列表,那么同样App也可以直接发起OAuth到店铺请求商家授权。
- 请求OAuth,重定向的地址和携带参数如下:
-
重定向地址:https://{store_domain}/admin/oauth/authorize?{params}
携带参数:
|
参数名 |
描述 |
|
store_domain |
通常是{store_name}.myshoplaza.com,如果店铺有自定义店铺域名,这里也可以是店铺自定义域名,再商家点击App图标时会通过参数"store"告知 |
|
client_id |
App的client ID |
|
scope |
App所需的权限列表, 由空格分开 |
|
redirect_uri |
App用来接收OAuth返回结果的重定向URL |
|
response_type |
授权的类型,这里填: code |
|
state |
App生成的随机值,用于在接收OAuth接收返回结果时,确认OAuth的发起来源 |
保留接收OAuth的返回结果逻辑
-
- 接收OAuth返回结果
- 从这一步开始,流程跟之前的OAuth流程就一致了,开发者不需要做太多改动,只需要确认OAuth返回结果的来源即可
- 当商家授权了App的OAuth请求后,将会重定向到App的Redirect URL,将会携带OAuth的返回参数,如下
- 接收OAuth返回结果
重定向地址:{redirect_url}/?{params}
携带参数:
|
参数名 |
描述 |
|
code |
OAuth授权码 |
|
state |
App发起OAuth时附带的随机值,此时可以检查其来源 |
|
hmac |
Shoplazza生成的安全签名串,用于安全确认 |
|
shop |
店铺域名 |
-
-
- 获取OAuth授权码
- 检查state值是否是其发起时生成的值,以确保安全
-
-
- 获取Access Token
- 跟之前的流程一样,在拿到OAuth授权码之后,向Shoplazza发起获取Access token请求,请求地址和参数如下:
- 获取Access Token
请求地址:
POST: https://{store}/admin/oauth/token
请求参数:
|
参数名 |
描述 |
|
store |
通常是{store_name}.myshoplazza.com,如果店铺有自定义店铺域名,这里也可以是店铺自定义域名,再商家点击App图标时会通过参数"store"告知 |
|
client_id |
App的client ID |
|
client_secret |
App的私钥 |
|
code |
OAuth授权码 |
|
grant_type |
授权类型,这里填写:authorization_code |
|
redirect_uri |
App配置的重定向地址(Redirect URl) |
返回参数:
|
参数名 |
描述 |
|
token_type |
Token类型,返回固定值:Bearer |
|
access_token |
用于Shoplazza Open API鉴权的token |
|
expires_at |
token过期时间 |
|
refresh_token |
用于刷新access token的刷新token |
|
store_id |
店铺ID |
|
store_name |
店铺名称 |
-
- 刷新Access Token
-
- 跟之前的流程一样,如果Access token过期,可以向Shoplazza发起刷新Access token请求,请求地址和参数如下:
-
- 刷新Access Token
请求地址:
POST: https://{store}/admin/oauth/token
请求参数:
|
参数名 |
描述 |
|
store |
通常是{store_name}.myshoplazza.com,如果店铺有自定义店铺域名,这里也可以是店铺自定义域名,再商家点击App图标时会通过参数"store"告知 |
|
client_id |
App的client ID |
|
client_secret |
App的私钥 |
|
refresh_token |
刷新token |
|
grant_type |
授权类型,因为是请求刷新token,这里填写:refresh_token |
|
redirect_uri |
App配置的重定向地址(Redirect URl) |
返回参数:
|
参数名 |
描述 |
|
token_type |
Token类型,返回固定值:Bearer |
|
access_token |
新的Access token |
|
expires_at |
token过期时间 |
|
refresh_token |
用于刷新access token的刷新token |
|
store_id |
店铺ID |
|
store_name |
店铺名称 |
App开始服务上架
- 有了Access token后,App可以开始和Shoplazza Open API进行互动,并且开始为商家服务了
迁移时间计划
我们希望App开发者能尽早迁移到标准的OAuth流程,以便于方便开发者控制OAuth流程并减少安全隐患,我们将用下表时间规划来执行我们的迁移计划,请开发者尽快在截止日期之前做完OAuth迁移,若超过截止日期,平台将会做App下架处理,开发者可以做完迁移后再次申请上架。
| 阶段 | 开始时间 | 结束时间 | 时长 | 事项 |
| 迁移时间 | 2021-12 | 2022-06-01 | 6个月 |
- 开发者入驻并关联App - 开发者做OAuth迁移 - 迁移期间允许App可以短暂的不迁移,但在设置页会看到警告提示 |
| 警告时间 | 2022-06-01 | 2022-06-30 | 1个月 |
- 开发者未入驻的,6月1号开始,开发者将收到「未完成入驻」警告邮件 - 开发者未完成OAuth迁移的的,6月1号开始,开发者将收到「未完成OAuth迁移」的警告邮件 - 开发者在6月还有一个月时间做完成开发者入驻和OAuth迁移 |
| 截止时间 | 2022-07-01 | - | - |
- 平台将针对未做完「开发者入驻」和「OAuth迁移」的做App下架处理 - 开发者完成「开发者入驻」和「OAuth迁移」后,可以再次申请上架 |
评论
请登录写评论。