通过梳理了在营销实践中的高频问题,系统解答了在新营销活动配置各方面的常见问题,帮助您解决营销设置时的各类疑难,提高店铺运营效率。
一、满减
1. 满减活动设置后商品详情页不展示?
A:需要先在活动设置中开启在商品详情页展示,然后到主题装修中添加卡片。
- 活动创建页面-折扣设计-选择商品详情页,开启【展示自动折扣】。
- 主题装修-商品详情页面-默认商品详情页-商品详情卡片,点击添加内容,选择【自动折扣】并调整位置,保存并发布主题即可。
注意
商品详情页只能添加一个【自动折扣】卡片,商品详情卡片中或商品详情卡片外,如添加位置没有该卡片内容,请先检查确认是否已经添加过,需要先删除。


2. 参与活动的专辑页面怎么不展示满减横幅?
- 只有活动落地页才会展示(活动落地页包含所有参与活动的商品,不仅限于某个专辑),可以直接在活动设置中点击预览获取链接。
- 如果想要在专辑页面展示横幅,可以配置类似横幅的卡片手动编辑信息展示(比如幻灯卡片)。
3. 商品详情页的满减活动横幅样式、颜色、、展示样式及文案怎么更改?
A:需要先在活动设置中开启在商品详情页【展示自动折扣】,并关闭【跟随全局设置】,然后进行配置。

4. 如何设置商品详情页的横幅点击后不跳转活动页?
A:需要先在活动设置中开启在商品详情页【展示自动折扣】,并关闭【跟随全局设置】,然后页面最下方取消勾选【点击横幅后跳转活动页】。

5. 活动落地页如何不展示活动信息?
A:活动创建页面-折扣设计-选择活动落地页,关闭「横幅配置」和「折扣展示」。

二、限时促销
1. 限时促销活动如何展示在商品详情页?
A:需要先在活动设置中开启在商品详情页展示,然后到主题装修中添加卡片。
- 活动创建页面-折扣设计-选择商品详情页,开启【展示显示促销活动】。
- 主题装修-商品详情页面-默认商品详情页-商品详情卡片,点击添加内容,选择【限时促销(新)】并调整位置,保存并发布主题即可。
注意
商品详情页只能添加一个【限时促销(新)】卡片,商品详情卡片中或商品详情卡片外,如添加位置没有该卡片内容,请先检查确认是否已经添加过,需要先删除。
2. 首页可以展示限时促销活动吗?
A:可以的,进入主题装修中-首页-添加【限时促销(新)】卡片,点击卡片关联已有的限时促销活动,保存并发布主题即可。
3. 限时促销是在什么价格上折扣?
A:设置活动是可以选择售价或者是原价。

4. 为什么商品设置了限时促销活动但c端展示价格还是后台设置的售价?
A:商品的促销价如果高于商品本身的售价,会以商品本身售价来售卖,该商品就不参与限时促销活动。
5. 为什么新折扣的限时促销活动页面有些商品没有展示销量进度条?
A:设置的限时促销活动默认销量是0件,不会显示销量进度条,显示进度条的是实际有出单,商家可以自行在限时促销活动中设置默认销量,详细可以参考:创建限时促销活动。
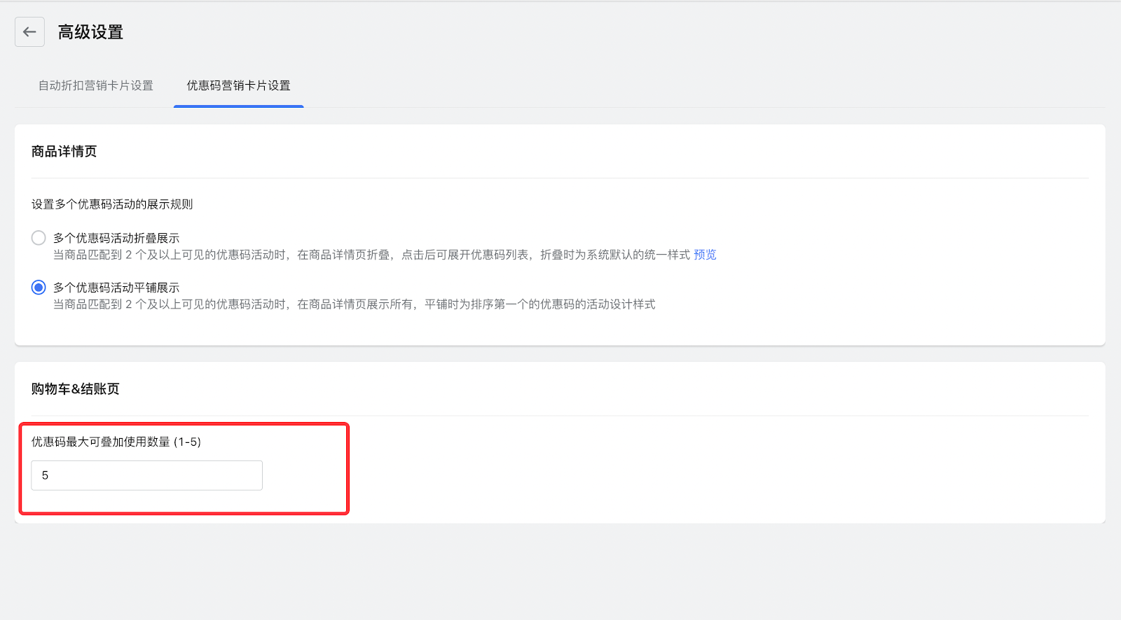
三、优惠码
1. 一个订单可以应用多个优惠码吗?
A:可以的,点击折扣设计 > 高级设置 > 优惠码营销卡片设置 > 优惠码最大可叠加使用数量 (1-5)中输入可以叠加使用的优惠码数量。

2. 购物车页如何设置优惠码填写框?
A:活动创建页面,折扣设计 > 选择购物车页,开启【展示优惠码】。
注意
此功能仅部分主题支持且抽屉购物车样式是不支持的。
支持的主题:
Hero主题系列(包括"Modern"、"Halloween"主题)
Nova 2023主题系列(包括"Night"、"Sweet"、"Morning"、"Bamboo"、"Moon"、"Beautynow"、"Elechub"主题)
Geek主题系列(包括"Impress"、"Christmas"、"Petonly"、"Venue"主题)
Eva主题系列(包括"Elegant"主题)
Reformia主题系列(包括"Neatwood"、"Artevo"、"Dressy"、"Wavey"主题)

3. 优惠码展示的文案可以更改吗?
A:可以,点击折扣设计-选择对应页面进行文案配置。
- 活动创建页面-折扣设计-选择商品详情页,关闭【跟随全局设置】,文案设置中编辑。
- 活动创建页面-折扣设计-选择活动落地页,开启【优惠码展示】,设置文案即可。
4. 优惠码可以和优惠券叠加使用吗?
A:优惠券和优惠码不支持叠加使用,且一个订单只能使用一个优惠券。
- 优惠券默认为商品折扣,不支持与折扣下的商品折扣活动叠加(优先适用折扣下的商品折扣活动)。
- 优惠券可以和满送、捆绑叠加使用。
5. 想要批量创建优惠码,如何操作?
- 折扣活动-更多设置-批量创建优惠码活动可以设置。

- 折扣活动-新建折扣-选择优惠码活动,活动设置页面可以批量生成或导入优惠码。

四、优惠券、捆绑销售、满送优惠
1. 为什么设置了优惠券活动,访问店铺看不到?
- 确认店铺中是否添加优惠券卡片,详细配置可以参考:优惠券设置。
-
首页:选择「优惠券」卡片。

- 商品详情页:商品详情卡片中,点击「添加内容」,选择「商品优惠券」。
-

- 确认优惠券活动的客户设置,是否针对特定客户。
- 已添加卡片,但活动面向特定客户,需要登录个人中心账号符合条件才能看到活动。
- 如商品详情页,需要确认当前查看的商品是否参与了活动。
2. 为什么加购参与组合捆绑活动的商品并未应用捆绑优惠?
A:需要确认是否直接点击捆绑卡片按钮加购,如是单独对商品进行分别加购,组合捆绑活动不生效。
3. 如何设置自动加购赠品?
A:满送优惠插件,可以设置自动添加赠品,对应需要符合的条件如下:
- 活动范围为“部分商品”
- 活动为单层级活动
- 赠品与活动商品不重叠
- 赠品为单SKU商品
- 商品详情页/购物车页触发add to cart/buy now事件
- 赠品商品只选择了一个spu,且这个spu是单款式商品
详细配置可以参考:满送优惠插件。
五、活动叠加
1. 折扣活动可以叠加吗?
A:可以设置的,需要符合叠加规则,详细配置可以参考:折扣的叠加和计算规则。
2. 为什么商品参与了多个折扣活动,结账页并未都应用?
- 确认商品、订单是否符合活动要求。
- 确认活动之间是否都勾选了相互叠加。
- 确认活动是否都是商品折扣。
- 商品折扣叠加时应用最优折扣,一个商品只能使用一个商品折扣。
- 系统自动选择优惠金额最大的折扣或叠加组合。
评论
请登录写评论。